
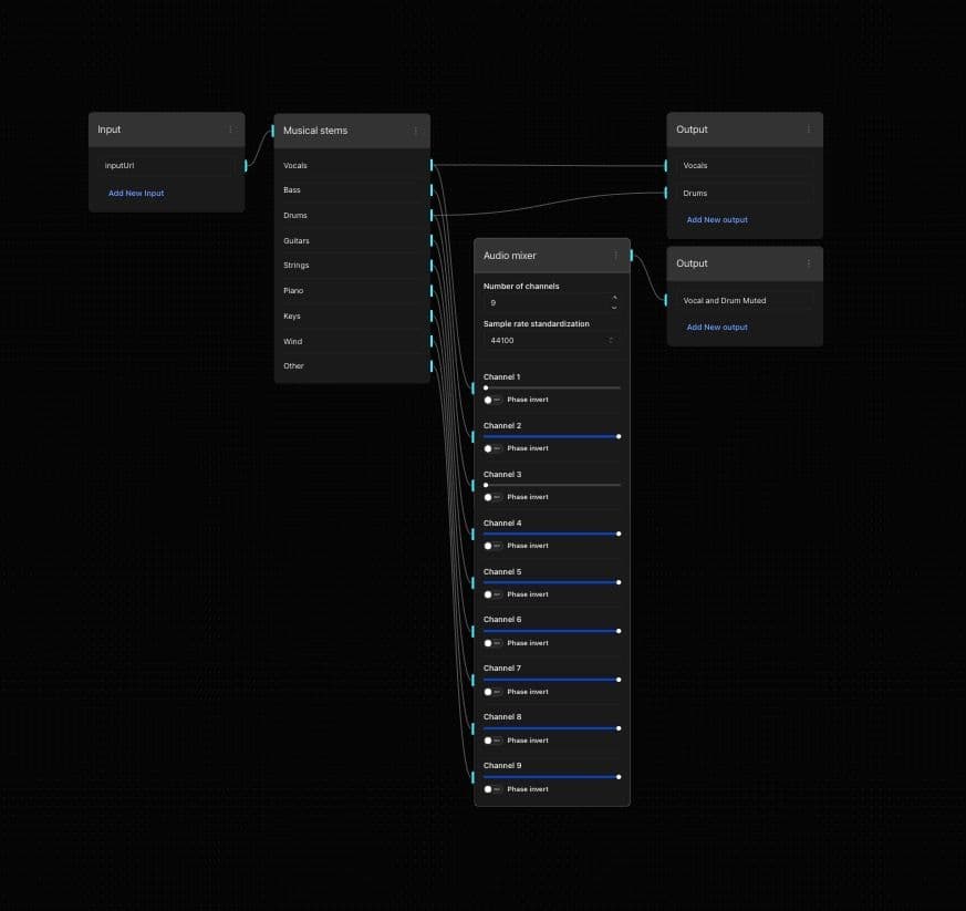
How to Mute Instruments
- Open instrument muting workflow template
- Drag or click to select your audio file
- Adjust the volume setting to mute the instruments as desired
- Submit the job to start the process
- Listen to the new mix to ensure the muted instruments meet your expectations
- Click "Export" to save the new mix to your device